Hey everyone, it’s Lee!
Before I packed my bags to move to Baden-Württemberg to pursue my double master’s degree in Germany, my daily life looked completely different. It’s early 2021. The COVID-19 pandemic is shifting the world into a state of total structural unpredictability, and I find myself standing in an explicitly empty office in Vietnam.
And by empty, I mean empty. There was a basic table, a wobbly chair, and a few plain PCs sitting idly on the desks. There was no engineering team yet. There was no QA tester tracking bugs in Jira. There was no shiny UI/UX designer making pixel-perfect Figma prototypes. There was no platform.
It was just me and the founder.
His vision, however, was incredibly massive. His family had been in the mechanical parts business for 30 years in Vietnam. He looked at the local market and saw an opportunity that giant e-commerce platforms like Shopee, Tiki, and Lazada were mostly ignoring. He wanted to build a digital playground—a true B2B marketplace—specifically for the “ngũ kim” industry.
For those unfamiliar with the term, “ngũ kim” covers everything from industrial sandpaper and heavy-duty drill bits to large-scale shop machines. It’s the gritty, highly technical, wear-and-tear backbone of physical manufacturing. The founder didn’t want to compete with his family or kill their local retail business; he wanted to create a platform where everyone across the country could connect, sell, and buy industrial components seamlessly.
I didn’t know the first thing about the mechanical parts market back then. But I saw the raw potential.
This post is the story of SCCK.vn. It’s a candid look at the intense friction between building pretty consumer software and running chaotic industrial operations. More importantly, it explains how the global supply chain shift shaped our product, and why building a gritty industrial B2B platform in Vietnam prepared me perfectly for the operational realities of the German “Mittelstand.”
Are you ready to dive into the messy middle of B2B product growth? Let’s get into it.
🌍 Why Vietnam? The “China Plus One” Effect
To understand why a localized mechanical parts marketplace was necessary in Vietnam in 2021, you have to look at the macro-economic picture.
We were not just building this in a vacuum. The global manufacturing sector was actively undergoing a massive strategic realignment known as the “China Plus One” strategy [R1]. Large multinational corporations were realizing the severe risk of keeping 100% of their production lines centralized in a single country, exacerbated heavily by the geopolitical tensions and the pandemic [R5].
As these corporations began diversifying, Vietnam emerged as a premier “Plus One” destination [R8, R7].
But here is the catch: when an electronics manufacturer or an automotive assembler moves a factory to Vietnam, they don’t bring the entire supply chain with them. They still need local screws, specific local drill bits for their CNC machines, industrial lubricants, and packaging materials. This sparked a massive surge in demand for Vietnamese Small and Medium Enterprises (SMEs) to step up and supply these tier-2 and tier-3 components [R10].

However, the Vietnamese SME manufacturing sector was highly fragmented [R9]. If a factory manager in Binh Duong needed immediately 500 specialized grinding wheels because a shipment from China was delayed, finding a local supplier was almost entirely word-of-mouth.
That was our product wedge. We weren’t just selling tools; we were trying to build the localized digital infrastructure required to support this massive manufacturing shift.
🪤 Phase 1: Bootstrapping and “The Shopee Illusion”
When you are a Hammer, everything looks like a Nail. When you are a heavy Shopee user—as I was at the time—every digital marketplace looks like a B2C e-commerce app.
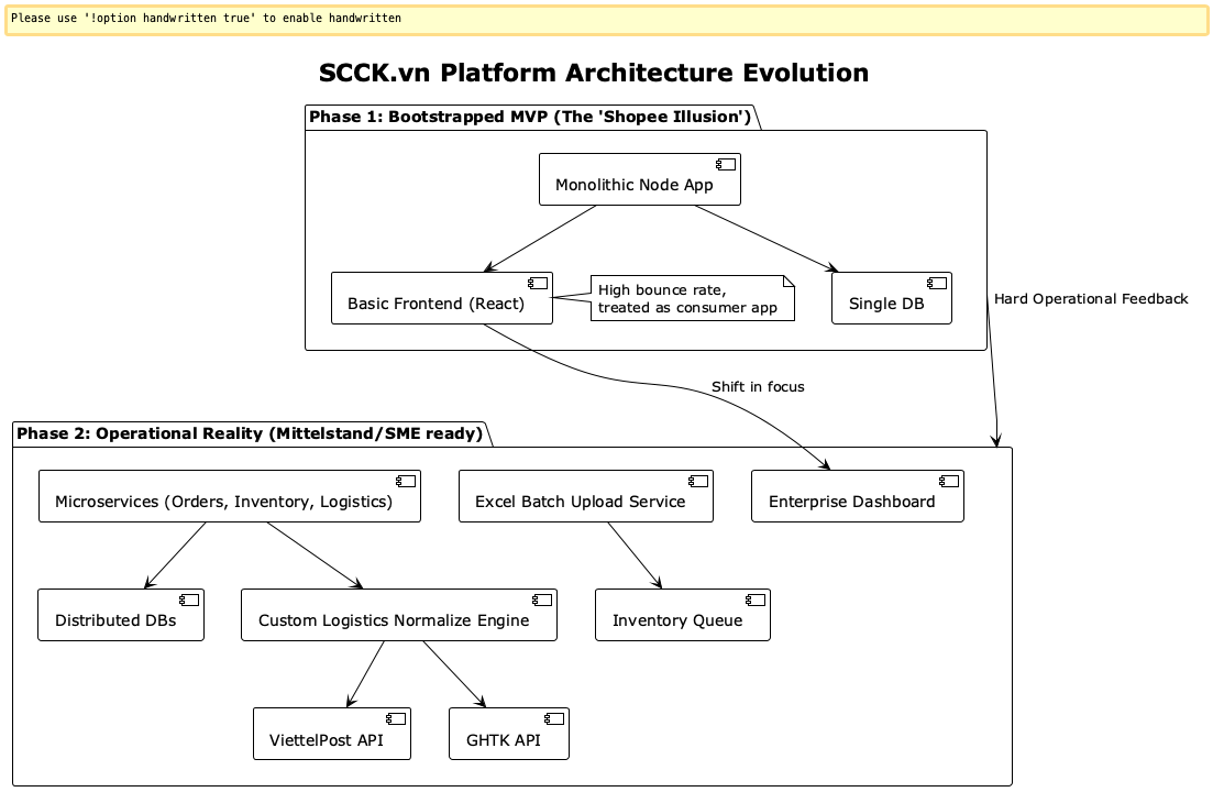
In the very beginning, we launched a quick bootstrap version of the platform through an external vendor. The architecture was a simple monolith with rudimentary listing functionalities and a HTML frontend with PHP Backend. Let’s call this the “Shopee Illusion.”
My immediate job as the founding Product Owner was to diversify the feature set and legally onboard sellers. This was a classic “chicken and egg” problem. How do you get industrial buyers without available products, and how do you convince mechanical suppliers to upload their products when there are zero buyers on the site?
My initial assumption was incredibly flawed. I treated our potential users—factory managers, procurement officers, and machine shop owners—exactly like Gen-Z shoppers buying trendy phone cases on the weekend.
I genuinely thought: If we just build a smooth, modern UI that replicates the major consumer e-commerce sites, the industrial buyers and sellers will naturally know how to use it, right?
Did it make sense to me at the time? Yes.
Was I completely wrong about real-world B2B behavior? Absolutely. This is a trap that many SMEs fall into during digital transformation [R2]. We were trying to impose a consumer marketing framework onto a complex supply chain environment.
🏗️ Visualizing the Architecture Evolution
We spent months forcing this monolithic setup to work before reality hit us back.

🚧 Phase 2: Operations is the Ultimate Truth-Teller
We rolled out our V1 to real sellers, fully expecting a smooth transition. Let’s be real here. Đời không như là mơ (Life is not a dream).
The moment real people touched the platform, there were massive behavioral bottlenecks. Workflows that looked perfectly linear and beautiful in our empty meeting room completely failed the stress test of the real world. Why? Because industrial buyers didn’t care about our “modern UI.”
If they were going to order 50kg of steel plates or boxes of fragile ceramic bits, they cared about absolute workflow reliability [R3]. Any drop in reliability meant their factory floor might stall. If a mechanical part arrived late, a machine stayed broken, and the factory literally lost money.
I quickly learned the absolute hardest lesson of early-stage SaaS: Operations is the ultimate truth-teller.
We couldn’t just sit behind screens in our isolated office. We had to simulate real-world operations, edge cases, and logistical nightmares. If it doesn’t work for the Ops team, it doesn’t work at all.
🎭 The “Fake Store” Trap on Facebook Messenger
Because the mechanical parts market in Vietnam is so niche, buyers often bypassed our brand-new digital platform entirely. They would find our Facebook page or Zalo account and message us directly, treating us like a traditional local retailer.
They would send us a message saying: “Hey, do you currently have this specific 50mm drill bit in stock?”
The Failure: In the early survival days of 2021 to 2022, just to get initial traction, we fell into a trap. Our internal Ops team would receive the chat, manually call a supplier, confirm the stock and price, add a minuscule margin, and then sell it to the buyer directly through the chat. We were effectively subsidizing the software platform’s existence with manual human labor.

The Fix: While this earned us minor margins to keep the lights on, it was a terrible long-term practice for digital transformation [R11]. We were actively teaching buyers that we were a retail store, not a connecting software layer. We had to intentionally cut this manual process off to force true platform behavior.
📉 The Timeline & Failure Ledger
Here is an explicit look at the timeline evolution and the exact assumptions that cost us time and resources:
Project Timeline Summary: Q1 2021: Empty office, founder alignment, monolithic vendor code bootstrap. Q3 2021: The “Fake Store” era. High manual messenger sales, lowest web adoption. Q1 2022: Introduction of the Logistics Converter Engine & Batch Uploads. Q4 2022: Cut-off of manual Facebook sales; strict COD enforcement via web app. * Q1 2023: Stabilized growth tracking >50 B2B mechanical orders daily organically.
The “Cost of Illusion” Failure Ledger
| The Assumption / Challenge | Our Initial Fiction | The Operational Truth | Cost Impact |
|---|---|---|---|
| Seller Onboarding | “They will log in to our beautiful UI and cleanly type in 500 items.” | They laughed at us. Time is money for them. | 4 months of stalled inventory acquisition. |
| Buyer Checkout | “We should build Momo e-wallet and Credit Card upfront payments.” | Nobody trusted a startup with $2000 machinery orders upfront. | 6 weeks of dev time on unused gateways. |
| Logistics Integration | “Just plug in the REST APIs for GHN/ViettelPost. It’s standard JSON.” | Every vendor uses vastly differing node IDs and custom hash tokens. | Countless weekends of broken routing and lost packages. |
| Market Identity | “Users will organically understand we are a marketplace, not a store.” | We had to train them by refusing cash-in-hand social media orders. | Temporary drop in MRR for long-term health. |
🤝 The Two-Sided Trust Problem
Building a B2B marketplace meant we were fighting a grueling two-front war for trust. We had to appease two wildly different demographics simultaneously.
1. Winning the Traditional Sellers (The Excel Hack)
As noted in the ledger, our mechanical suppliers absolutely refused to manually input thousands of bolts and screws into a web form. The UX friction was too high.
To fix this, we rushed the development of a batch-upload feature via Excel. But even offering a spreadsheet template wasn’t enough. Many of these traditional, veteran mechanical shop owners were not digitally native. We literally had to record screen-capture YouTube tutorial videos, walking them step-by-step through how to save a CSV file, and send those links directly to their phones. We became part tech-startup, part digital-literacy educators.
2. Winning the Pragmatic Buyers (The COD Anchor)
Vietnamese buyers, especially in procurement, are notoriously loyal to platforms offering the most aggressive, transparent discounts. They were not going to switch to us just because our React interface was smoother than a forum post.
So how did we earn their trust? Two words: Cash On Delivery (COD).
Đồng tiền đi liền khúc ruột (Money is tied to the gut). While we mapped modern digital wallets, almost nobody used them initially. COD was the absolute anchor. If the factory didn’t have to release capital until the heavy box of parts physically arrived at their door, they were willing to take a chance on our new digital system.
🧩 The Logistics API Nightmare: Node Conversions
One of the most complex mechanical challenges we faced wasn’t physical hardware; it was digital logistics logic.
To support the “China Plus One” localized demand, we had to ensure delivery anywhere in Vietnam. We decided to integrate with almost every major 3rd-party shipping company: Viettel Post, Giao Hàng Nhanh (GHN), Grab, and Shopee Express.
On paper, the developers said “Plug in their APIs!”
In reality, when you try to connect them all asynchronously, you quickly realize every single vendor uses wildly different parameters and mapping architectures [R6]. One API designates a region using district_id as an integer. Another uses district_name strictly as a string. Another entirely requires a custom tokenized hash for routing. To accurately route heavy steel and delicate ceramics reliably, we had to build a fiercely chaotic internal conversion engine.

When our operations team took the weekend off, our e-commerce engine did not. Factory teams frequently ordered wear-and-tear replacement parts on Saturdays to prepare for Monday production. This meant our tech stack had to be absolutely bulletproof while the rest of the world rested.
👥 Managing Cross-Functional Team Dynamics
We were a lean startup: two developers, one QA tester, myself (Product Owner), and ops personnel. Due to budget constraints, we relied heavily on remote senior developers while keeping junior staff locally in the office.
The Friction: Handling remote seniors is entirely different than managing folks in the office. I assumed they would just “get” my B2B vision from the PRD. They didn’t. The Solution: I ended up having to write aggressively detailed context documents. I captured exhaustive recaps of our local whiteboard debates. Luckily, because they were seniors, once they had the why, they executed the code beautifully.
But dealing with the local juniors was where the real discoveries happened. Bringing in fresh batches of interns—people completely unburdened by our entrenched “product assumptions”—frequently exposed the most obvious operational flaws we were blatantly ignoring.
When you stare at the exact same ViettelPost API mapping for six consecutive months, you go blind to your own bad UI. Interns were the ultimate sanity check.
🤔 Addressing the Skepticism
During late 2022, a lot of people asked me: “Why build another B2B app? The big marketplaces are already starting to launch their own corporate B2B tiers.”
It’s a valid critique. Why go through the pain of building a custom logistics node engine when Shopee is a multi-billion dollar behemoth?
The argument lies in the specialized, unsexy nature of the “ngũ kim” industry. Generalist algorithms are optimized to recommend t-shirts and dog food based on highly emotional impulse purchases. Mechanical parts procurement is the opposite of an impulse purchase. It is deterministic, specification-heavy, and fiercely reliant on technical trust. The big players were actively failing to address the specific credit terms and heavy-machinery freight parameters required by traditional suppliers. We won by doing the dirty, unscalable operations that tech giants refused to do.
What I Would Do Differently
If I had to build SCCK.vn again from day zero, I would never have started with the B2C-style monolithic marketplace front-end.
Instead, I would have spent the first three months purely building a lightweight, hyper-reliable Order Management System (OMS) explicitly focused on replacing the suppliers’ pen-and-paper tracking. I would have given the software to the sellers for free just to manage their own offline warehouse inventory. Only once they loved and trusted the internal tool would I have flipped the switch to expose that digital inventory to public buyers on the web.
I tried to build the roof before pouring the concrete foundation.
🇩🇪 The Germany Bridge: From Vietnamese SME to the Mittelstand
Right now, I am living in Heilbronn, Baden-Württemberg. As I walk around the city, admiring the heavy engineering, the precise infrastructure, and the small-to-medium businesses (the Mittelstand) that power the German economy [R14], the atmosphere feels deeply familiar.
These digital B2B platforms are vital for sustainable manufacturing globally, whether in Ho Chi Minh City or Stuttgart [R15]. The Mittelstand companies are deeply pragmatic. Much like the mechanical parts suppliers I worked with in Vietnam, they frequently ask themselves, “Are we digitally mature enough?” [R12]. They value steady growth, physical reality, and proven reliability over Silicon Valley hype cycles.

To succeed in German digital transformation [R13], you need team players who are willing to wear many functional hats to get a complex system working. My time at SCCK.vn forced me to understand the holistic ecosystem of a business—not just the narrow product scope, but the marketing, the sales, and the gritty, ground-level operations.
I don’t just write roadmaps for software. I build digital systems that are strictly designed to solve physical, real-world problems.
🗣️ FAQ: Things Hiring Managers Usually Ask Me
Q: Did you ever doubt the actual product? It’s such a niche market. A: Absolutely. Every day. But our founder saw the “China Plus One” supply chain shift happening five years early. We knew the localized domestic mechanical market in Vietnam was going to explode in relevance.
Q: Why separate the remote seniors from the local juniors so distinctly in your workflow? A: Communication bandwidths. Seniors needed async, highly structured constraint documents so they could code uninterrupted. Juniors needed synchronous whiteboarding and the psychological safety to ask “stupid questions.” Mixing the two styles in a single Zoom room destroys velocity.
Q: If SCCK.vn is growing, why did you leave for Germany? A: I’m 35 years old, single, and ready for a dramatically broader, global view. I stepped back from day-to-day operations to embed myself deeply in the European tech market. I want to bring my gritty, cross-functional product experience to a German tech team dealing with heavy legacy transformations. I want to bring aggressive operational value to their environment.
TL;DR Recap
- The Challenge: Building a B2B mechanical marketplace in Vietnam from an empty office to leverage the “China Plus One” manufacturing shift.
- The Mistake: Falling for the “Shopee Illusion”—trying to treat industrial B2B procurement officers like casual Gen-Z B2C shoppers.
- The Reality: Success required ugly, hyper-practical tools—batch-Excel uploads for sellers, and Cash on Delivery (COD) for buyers to establish raw trust.
- The Tech Debt: Normalizing APIs from 4 different logistics providers taught me that Operations strictly dictates Product architecture.
- The Value Now: This pragmatic, operations-heavy background ties directly into the precise needs of traditional German Mittelstand companies navigating digital transformations in legacy environments.
If you are a hiring manager in Baden-Württemberg looking for a Product Manager who profoundly respects the operational reality of B2B software, let’s talk.
Mong được nghe góp ý của bạn! (Looking forward to your feedback!) Chúc may mắn.
Stay curious, stay honest. It’s Lee signing off!
References
- [R1] Shih, Y. Y., Liu, M. C., & Lin, C. A. (2025). Supply-chain restructuring using the “China-plus-one” strategy: the push–pull–mooring perspective. International Journal of Emerging Markets. https://doi.org/10.1108/ijoem-11-2023-1900
- [R2] Baimukhamedova, A., & Baimukhamedov, M. (2022). Digital Transformation of Small and Medium Businesses. Advances in Electronic Commerce. https://doi.org/10.4018/978-1-6684-5727-6.ch002
- [R3] Setyaningsih, S. (2023). Driver and Barrier Factors of Supply Chain Management (SCM) Implementation for Small and Medium-Sized Enterprises (SMEs). Széchenyi István Egyetem. https://doi.org/10.15477/sze.rgdi.2023.005
- [R4] Lee, K. H. (n.d.). Green Supply Chain Management. Small and Medium Enterprises. https://doi.org/10.4018/978-1-4666-3886-0.ch053
- [R5] Iida, K. (2024). The Political Economy of Supply Chain Transformation in Asia: From “China Plus One” to De-Sinicization. Asia Policy. https://doi.org/10.1353/asp.2024.a934566
- [R6] Hofmann, E., Beck, P., & Füger, E. (2012). CM2: Manufacturing Strategy and Supply Chain Management. The Supply Chain Differentiation Guide. https://doi.org/10.1007/978-3-642-31936-5_4
- [R7] Unknown author (n.d.). China Plus One Strategy: Navigating Global Manufacturing in 2025. vietnamsuppliers.com. https://vietnamsuppliers.com/china-plus-one-strategy-vietnam-2025/
- [R8] Unknown author (n.d.). China Plus One Strategy in ASEAN: Why Vietnam Stands Out. www.sourceofasia.com. https://www.sourceofasia.com/china-plus-one-strategy-vietnam/
- [R9] Unknown author (n.d.). PDF Digital Transformation in Vietnamese Small and Medium Enterprises. www.multiresearchjournal.com. https://www.multiresearchjournal.com/admin/uploads/archives/archive-1699685739.pdf
- [R10] Unknown author (n.d.). Impacts of Digital Transformation on Manufacture in Vietnam. js.vnu.edu.vn. https://js.vnu.edu.vn/PaM/article/download/4375/4039
- [R11] Unknown author (n.d.). Vietnam’s SMEs risk falling behind in digital transformation race. vietnamnet.vn. https://vietnamnet.vn/en/vietnam-s-smes-risk-falling-behind-in-digital-transformation-race-2436204.html
- [R12] Romberg, M. (2017). Digitally Mature? Ready for the Digital Transformation?. Digital Marketplaces Unleashed. https://doi.org/10.1007/978-3-662-49275-8_8
- [R13] Unknown author (n.d.). How Can the German Mittelstand Embrace Digital Transformation. link.springer.com. https://link.springer.com/chapter/10.1007/978-3-662-66509-1_8
- [R14] Unknown author (n.d.). The Digital Mittelstand: How Germany’s Hidden Champions Are Reinventing Industry. itmfa.com. https://itmfa.com/2024/10/21/digital-mittelstand-germanys-hidden-champions-reinventing-industry/
- [R15] Unknown author (n.d.). How Digital Transformation can suceed in the German Mittelstand. hinterlandofthings.com. https://hinterlandofthings.com/2026/02/23/digital-transformation-mittelstand/
Related reading
- 30 Months, 1 Mammoth Audit Log, and Why Investor Onboarding in Private Markets Isn’t Just Another “Signup Flow”
- The Intersecting Journey of Physical Product Design and Product Management
- Context Engineering vs Vibe Coding: The Project Memory Framework I Actually Needed
Image Disclosure
No AI-generated imagery is utilized in the final published version of this article without explicit caption disclosure. All diagram logical structures are generated via exact local PlantUML code.